Components and configurations
SQL Connection uses database drivers as a liaison between third-party data sources and your Synergy application. These drivers enable Synergy applications to use database-independent, SQL-based queries to access data from a variety of RDBMSs, local or remote. Generally, these drivers reside on the same system as the data source, and each driver makes calls that conform to a programming interface for the database (e.g., OCI for Oracle), as illustrated in figure 1 below.
|
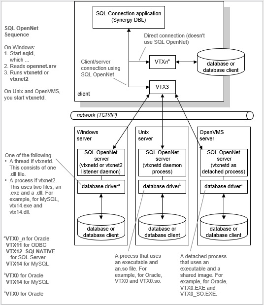
For client/server configurations, there are two ways to access remote data. You can use SQL OpenNet, which is the network component for Connectivity Series, or you can connect directly to a local client for the database and rely on the database to provide the network layer. We recommend using SQL OpenNet, which generally provides better performance and supports SSL encryption (data packet encryption). If you connect directly to a database client, the database driver must be on each client. However, if you use SQL OpenNet, the database driver must be on the server, but does not need to be on the clients. (The only driver that clients must have is VTX3, which is the SQL OpenNet client. See figure 2.) The primary advantage to using SQL OpenNet, however, is that you’ll generally get better performance.
|
|
For a stand-alone configuration, you can generally connect directly using the Synergy database driver for the database.
|
|
Components must be either all 32-bit or all 64-bit; 32- and 64-bit components cannot be mixed. For example a 64-bit SQL OpenNet service must be used with a 64-bit database driver (e.g., a 64-bit version of VTX0_n for Oracle), and a 64-bit database driver must be used with a 64-bit database or database client. The one exception is the SQL OpenNet client and server: a 32-bit SQL OpenNet client can work with a 64-bit SQL OpenNet service and vice versa. On a 64-bit Windows operating system, only 64-bit services are supported. |
For information on connecting to databases, see Building connect strings.
For information on configuring SQL Connection and SQL OpenNet, see Configuring Connectivity Series.
