xfODBC requirements and installation
You’ll need to install xfODBC for both development and deployment of an ODBC-accessible Synergy database. General requirements are listed below. See the installation instructions and Configuring Connectivity Series for more information.
For development, you’ll need Connectivity Series (installed on the development machine), Synergy data files, and a Synergy repository that defines them. See Preliminary Steps for more information.
For deployment of an ODBC-accessible Synergy database, you’ll need the following, and you may need to set data access options. (See Configuring Data Access.)
|
Component |
Location in client/server configuration |
|---|---|
|
Connect file |
Server |
|
System catalog |
Server |
|
DSN |
Client |
|
Synergy data files |
Server |
|
32-bit or 64-bit ODBC-enabled Windows-based application |
Client |
For a stand-alone deployment, you’ll need to install Connectivity Series.
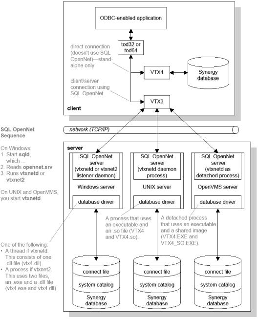
For a client/server deployment, you’ll need the following (see figure 1):
- Connectivity Series on the server
- Either Connectivity Series or the xfODBC Client on the client
- A TCP/IP network set up between the client systems and the server system
In a client/server configuration, xfODBC uses SQL OpenNet for the network layer. The SQL OpenNet client must be installed on each client machine (it’s installed with either Connectivity Series or the xfODBC Client), and the SQL OpenNet server must be installed on the server (it’s installed with Connectivity Series).
The Connectivity Series installation includes all xfODBC components (development and deployment, client and server). The xfODBC Client installation includes only those components that are needed for an xfODBC client:
- Licensing information
- The xfODBC driver (tod32.dll or tod64.dll)
- The SQL OpenNet client (vtx3.dll), which supports SSL encryption (see Configuring Connectivity Series and Setting SQL OpenNet client options in net.ini)
- The error message file, sql.msg, which contains the error messages xfODBC and SQL OpenNet display when they encounter errors (see Editing the SQL error message file)
- The net.ini file, which enables you to set an encryption key, time-outs, and other network settings for SQL OpenNet (see Setting SQL OpenNet client options in net.ini)
- The vtxping utility, which enables you to test SQL OpenNet connections (see vtxping utility)
The xfODBC Client is available in two versions: 32-bit and 64-bit. You can install both on a 64-bit system, but environment variables for the first version you install will be overwritten by the last version you install. See the installation instructions for more information.
|
|
Components must be either all 32-bit or all 64-bit; 32- and 64-bit components cannot be mixed. The one exception is the SQL OpenNet client and server: a 32-bit SQL OpenNet client can work with a 64-bit SQL OpenNet service and vice versa. On a 64-bit Windows operating system, only 64-bit services are supported. |
For information on requirements for third-party software, see Third-party software requirements.
|
